type
status
date
slug
summary
tags
category
icon
password
AI summary
背景
最近每到高峰期,生产环境就会有各种负载告警,排查之后发现个别用户像是陷入了“死循环”一样,一直不停的针对某些接口发送大量请求,并且看起来不像是恶意通过手动调用的接口。
排查 & 解决
找前端同学排查是否存在代码bug导致“死循环”,排查了很久也并没有找到根本原因。但是我们不能坐以待毙,这种几个用户的“死循环”都足以让系统的压力陡然上升。于是准备上一套针对于单用户请求的限流策略。
由于我们是在一个运行了很久的系统上增加限流,那么这套策略势必不能影响当前正常的用户行为,于是我们先通过过往的请求日志来分析出异常流量的特点:短时间内同用户、同IP、同接口、同请求参数的请求大量发送。这也就是我们的限流策略:针对同用户、同接口、同入参做限流。
此前我们的spring-cloud-gateway已经接了sentinel,第一想法是通过sentinel来做限流。但遗憾的是sentinel对于多维度限流策略并没有很好的支持。
而spring-cloud-gateway原生带有
RequestRateLimiterGatewayFilter,使用它可以实现我们的需求。RequestRateLimiterGatewayFilter
RequestRateLimiterGatewayFilter的逻辑非常简单:- 通过指定的KeyResolver从请求里解析出限流key
- 通过指定的RateLimiter来判定该请求应该被放行or被限流
- 如放行则filterChain继续往下走,如限流则直接返回响应码429(可配置)
由此可见spring-cloud-gateway限流器的两大核心就是KeyResolver和RateLimiter。
KeyResolver
KeyResolver的默认实现是
PrincipalNameKeyResolver,是从ServerWebExchange拿到Principal.name作为限流key,看起来像是用户信息,暂时不了解完整的赋值逻辑。不过反正我们要自定义,就不去深究了。我们根据前面提到的限流策略(同用户、同接口、同入参)实现了自定义的KeyResolver,这里用了个小技巧:因为我们的web请求统一做了签名逻辑,所以每个请求里都有签名参数(sign),而它本身就是对用户信息+入参的特征提取,所以我们只需要通过 接口和sign 来作为限流key即可。并且这样还有一个好处就是这个key尽量短,我们都知道redis的性能和使用的字符串长度有很大的关系。
RateLimiter
RateLimiter的默认实现是
RedisRateLimiter,通过redis用令牌桶算法实现了一套限流策略。核心参数有3个,也都是和令牌桶息息相关的:- replenishRate 填充速率,也就是每秒可以往桶里补充的令牌数
- burstCapacity 桶容量,到达这个数量令牌就补充不进去了
- requestedTokens 请求消耗数量,每次请求消耗多少令牌
关于令牌桶算法可以参考这里
spring-cloud-gateway通过一个lua脚本实现了限流逻辑,在本文的最后我们也会简单分析一下这段代码
接入RedisRateLimiter
引入依赖
由于依赖了Redis,所以首先得引入
spring-boot-starter-data-redis-reactive以及增加相关配置自定义逻辑
另外,由于是在已经长时间稳定运行的系统上增加限流逻辑,我们希望更加谨慎一些,所以我们在原生
RequestRateLimiterGatewayFilterFactory的基础上自定义了一些逻辑:- 支持通过开关来控制限流逻辑
- 支持通过开关来控制限流后是真正限流还是只打印观测日志
- 调用redis执行限流脚本支持超时配置,超时后放行,不影响业务
- 支持被限流后的异常文案可配置化
自定义的完整源代码如下(为了篇幅省略了一些get/set方法):
配置
到这里,针对test_host_route这个route的限流就生效了!
这里针对超时配置特殊说明一下,本来是想通过lettuce的socket timeout来配置的,但是尝试了一下貌似不生效。就使用reactor的timeout来做了。当时找的相关文章:
后续优化思路
接入限流器可以限制请求的频率,不过如果考虑得更深入一点,这里可能还存在恶意请求的问题。
- 比如爬虫来遍历整站数据
- 比如DDos攻击
针对爬虫的场景
- 我们可以做多维度的限流器,比如上面说的是 用户 + 请求 + 参数 维度。那我们还可以针对用户维度,限制一段时间的请求量
- 可以增加恶意流量识别的逻辑,并针对恶意用户,做用户维度或者IP维度的封禁。再结合产品化的解禁策略,比如图形验证码等等
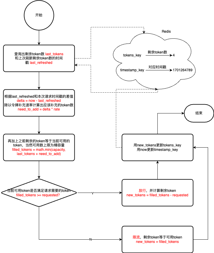
限流脚本代码分析
下面是spring-cloud-gateway自带的RedisRateLimiter的限流脚本
一图胜千言,我们直接用一张流程图来解析上面这段代码吧

存在的问题
上述脚本里存在一个比较严重的问题,因为它的时间now使用的是客户端时间,一旦客户端发生了时间回拨,则可能出现限流失效的问题。下面我通过一个例子来说明:
假设10:18:21的令牌已经消耗完了,同一时间再进来的请求就要等待了,但是此时某一台客户端的时间被往前回拨了1s——10:18:20,而它执行限流脚本时确实是会被限流,但是在限流脚本的最后,redis里存储的timestamp被更新成了10:18:20。这导致后续时钟没有被回拨的请求就能继续通行了。
当然时钟回拨只是一个可能的case,还存在其他的场景,比如:客户端生成完时间之后,发生了一次较长时间的gc,也会导致执行脚本时的时间比传入的时间戳要大。
不过这个问题在3.0.6版本已经被解决了,使用了redis-server的时间:
the inaccurate rate limit in redis when the node time is different in the multi-node scenario
Updated Nov 8, 2021
issue是在压测过程中遇到的问题,我猜想应该是发生了gc等原因导致的,而非时间回拨。对于时间回拨问题,即使切换到了redis的time命令,我想也还是存在的。
redis.replicate_commands
另外,我注意到上面这个fix的改动里还出现了一行代码,这个和本篇文章没有太大关系,只是单纯好奇,记录一下:
这个命令是影响redis主从复制的。对于lua脚本来说,在redis3.2之前只支持脚本级的复制,也就是拿着一模一样的脚本再去slave执行一遍,所以lua脚本里对于一些不确定性的写命令是不支持的:比如这个脚本里新增的time命令,在从库执行的时间就无法保证和主库一致,如果这个值用于了后续的写命令,就会让数据同步出现问题。
而redis3.2增加了上述的命令,可以把lua脚本内发生数据变更的命令以事务的方式做持久化和主从复制
一点优化
把2个key优化成一个hash结构更加节约内存,但是不知道对性能的影响如何,回头测试一下
参考
- Author:黑微狗
- URL:https://blog.hwgzhu.com/article/spring-cloud-gateway-ratelimiter
- Copyright:All articles in this blog, except for special statements, adopt BY-NC-SA agreement. Please indicate the source!
Relate Posts